常见问题

1. 点击“插入图片”按钮后,选择本地图片却无法插入,可能是什么原因?

答:检查图片格式,或关闭正值编辑该图片的程序(避免占用)。

2. 会员和非会员的区别?

答:非会员:只能使用编辑功能,不能进行保存。

      会员:PDF页数不限、无使用次数限制。

图文教程

您好!这是“全方位PDF编辑器”的详细使用指南,帮您快速掌握PDF编辑等操作~

一、菜单栏

1、登录

首次打开软件:先搞定基础操作

当你双击打开软件后,先看右上角;

点击「未登录」,弹出登录窗口,新用户可选择“微信登录”、“手机号登录”、这两种方式进行登录。微信登录也可以直接用手机微信扫码进行登录。如果扫码没登录成功请重新扫码试一下。

注意:为保障账号会员权益,请选择开通会员时的登录方式进行登录,不同登录方式账号信息不关联。例如:使用微信登录并开通会员,下次登录时使用另外一个微信登录,则不享受会员权益。

未登录 未登录

2、开通会员

账号登录成功之后,点击开通会员,根据自己的需求,微信或者支付宝扫码支付,支付成功,会员就开通成功啦。

开通会员 开通会员

二、软件启动与初始界面

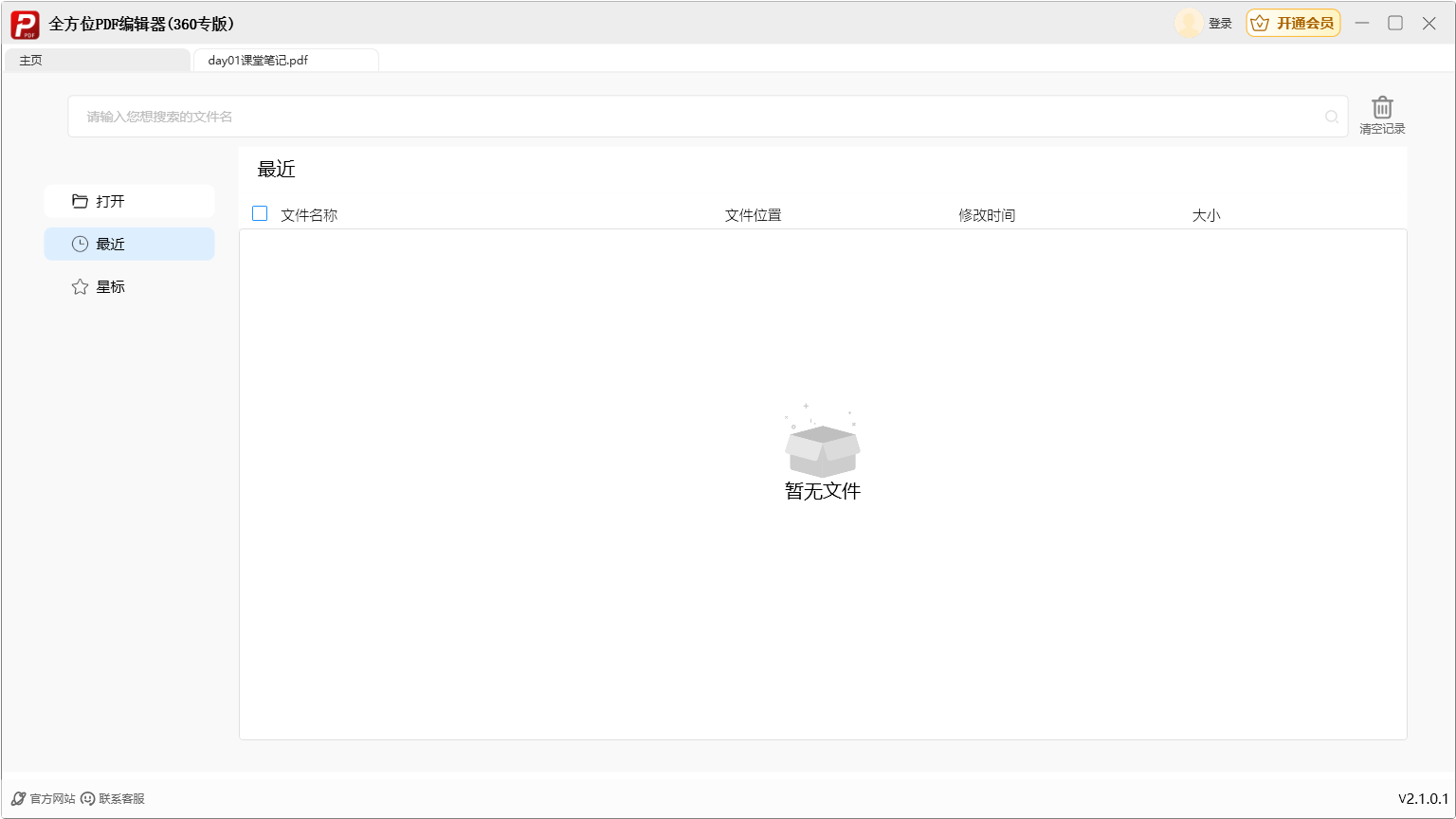
📌 1、打开软件

○ 在桌面,双击打开「全方位打印机驱动大师」软件。

📌 2、功能导航栏

📌 2.1. 功能导航区

- 顶部显示“主页”入口,左侧设“打开”“最近”“星标”功能按钮(“最近”为默认显示页);

📌 2.2. 文件搜索栏

- 主页顶部搜索框可输入文件名快速查找,右侧设“清空记录”按钮;

📌 2.3. 文件列表区

- “最近”页默认显示“暂无文件”,加载文件后会展示“文件名称、位置、修改时间、大小”信息;



主界面

三、打开与加载PDF文件

功能1:📂 打开与加载PDF文件

🔍 1:打开本地文件

- 操作:点击左侧“打开”按钮,调用系统文件选择器,选择本地PDF文件后,软件自动加载并进入编辑界面;

- - 结果:加载完成后,顶部显示当前文件名(如“day01课堂笔记.pdf”),主界面显示PDF内容,左侧显示文档缩略图。

打开与加载PDF文件

四、编辑PDF内容

功能2:✏️ 编辑PDF内容

🔍 2.1:基础编辑工具

- 操作:进入编辑界面后,顶部“编辑”标签下默认显示工具栏,包含:

🔍 2.2: 选择/手型:

- 切换“选择内容”(可选中文字/区域)和“手型滚动”(浏览文档)模式;

🔍 2.3:内容编辑

- 点击后可直接修改PDF中的文字内容(选中文字后可直接输入替换);



内容编辑

🔍 2.4:插入文字

<- 点击后在文档空白处点击,可添加新文字;



插入文字

🔍 2.5:插入图片/形状/注释

- 支持插入本地图片、基础图形(如矩形/箭头)、文本注释;



插入图片 插入形状 插入注释

🔍 2.6:内容擦除/插入签名/插入空页/删除页面/页面编辑

- 对应擦除文字、添加电子签名、新增空白页、删除当前页、调整页面顺序等操作;



-内容擦除;

内容擦除 -插入签名;

插入签名 -插入签名;

插入签名 -删除页面;

删除页面 -插入空页;

插入空页 -页面编辑;

页面编辑

五、查看PDF文档

功能3:👀 查看PDF文档

🔍 1:阅读模式工具

- 操作:点击顶部“查看”标签,切换至阅读工具栏,包含:



查看PDF文档

▶️ 2:页面布局

- 可调整文档显示比例(如148%);

▶️ 3:缩放控制

点击界面右侧「一键修复」按钮,软件会自动执行修复方案;修复完成后,界面显示“完成修复”,故障项会变为正常状态。

▶️ 4:页面操作

- 旋转页面、全屏模式、调整背景颜色;

<

▶️ 5:辅助功能

- 搜索文档内容、幻灯片播放(全屏逐页展示)。



查看PDF文档 查看PDF文档 查看PDF文档

六、转换PDF格式

功能4:🔄 转换PDF格式

🔍 1:格式转换操作

- 操作:点击顶部“转换”标签,工具栏显示4类转换选项:

▶️ 2:转为Word

- 将当前PDF转换为Word文档;

▶️ 3:转为PPT

- 将当前PDF转换为PPT演示文稿;

▶️ 4:转为Excel

- 将当前PDF中的表格内容提取为Excel文件;

▶️ 5:转为图片

- 将PDF每一页导出为图片文件:

- 流程:点击对应转换按钮



转换PDF格式

七、补充说明:

🛠️ 辅助功能卡

✅ 缩略图快速导航:左侧缩略图列表可点击对应页面快速跳转;

✅ 编辑状态保留:切换“编辑/查看/转换”标签后返回,会保留之前的编辑进度(如已选中的文字区域)。



辅助功能卡